FRMV BKALK
| Unterprogramme |
|---|
| Werkzeug |
| Material |
| Arbeitsgänge |
| Wagnisse |
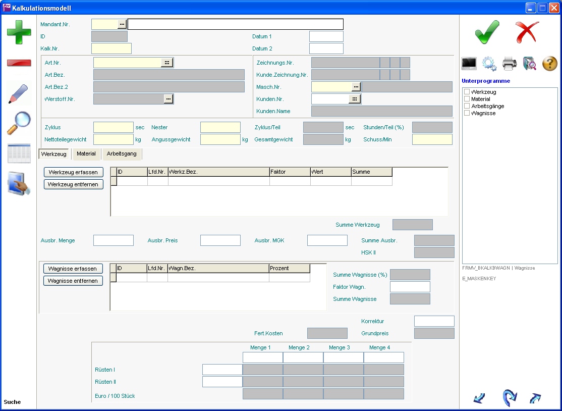
Kalkulationsmodell
Das Kalkulationsmodell ist explizit für Gießereien entstanden. Sein Nutzen besteht in der Preisermittlung.
Hauptbereich
Jede Kalkulation hat eine eindeutige Nummer (Kalk.Nr.), die beim Anlegen automatisch vergeben wird. Gesteuert wird dies in den Nummernkreisen unter dem Tabellennamen 'BKALK'.
Um eine Kalkulation durchführen zu können, muss der betroffene Artikel hinterlegt werden.
Die Masch.Nr. dient als Vorlage für den Wert Rüsten I.
Der Zyklus gibt die Sekunden an, die ein Teil benötigt.
Nester bezeichnet die Anzahl der Teile, die gleichzeitig gefertigt werden können.
Das Kennzeichen Zyklus/Teil zeigt die Zeit, die ein Teil in Abhängigkeit zu den Nestern benötigt.
Über das Feld Stunden/Teil (%) wird angegeben, wie viel Prozent einer Stunde für ein Teil benötigt wird. Dies errechnet sich aus folgender Formel: (Zyklus/Teil * 100 / 60) / 60
Die verschiedenen Gewichte können in den Feldern Nettoteilegewicht und Angussgewicht hinterlegt werden.
Das Gesamtgewicht errechnet sich aus folgender Formel: Nettoteilegewicht * Nester + Angussgewicht
Schuss/Min gibt an, wie viel eines Teils in einer Minute gefertigt wird. Dies errechnet sich aus folgender Formel: 60 / Zyklus
Zur Ausbringung (erstellte Produkte) können die Menge, der Preis und die MGK (Materialgemeinkosten) hinterlegt werden.
Die Summe Ausbr. lässt sich anhand folgender Formel berechnen: Ausbr.Menge * Ausbr.Preis * Ausbr. MGK
Die HSK II (Herstellkosten II) errechnen sich folgendermaßen: Summe Material (mit oder ohne Anguss) + Summe Arbeitsgang * Summe Ausbr.
Die Summe Wagnisse wird wie folgt berechnet: Summe Wagnisse (%) * Faktor Wagnisse
Über die gleichnamigen Schaltflächen können Wagnisse erfasst oder entfernt werden.
Die Gesamtsumme ergibt sich aus den Werten der einzelnen Wagnisse.
Die Daten werden im Unterprogramm Wagnisse gespeichert.
Um eine Preisänderung hervorzurufen, kann eine manuelle Korrektur eingetragen werden.
Die Fert.Kosten lasen sich mit folgender Formel berechnen: Korrektur + Summe Wagnisse + Summe Arbeitsgang
Der Grundpreis errechnet sich folgendermaßen: HSK II + Summe Wagnisse + Korrektur
Über eine Matrix wird ersichtlich, wie viele Euro / 100 Stück bei selbst definierten Mengen errechnet werden. Es können vier verschiedene Mengen und zwei verschiedene Rüstwerte hinterlegt werden.
Registerkarten
Werkzeug
Über die beiden Schaltflächen können Werkzeuge erfasst oder entfernt werden.
Die Summe Werkzeug ergibt sich aus den Werten der einzelnen Werkzeuge.
Die Daten werden im Unterprogramm Werkzeug gespeichert.
Material
Über die beiden Schaltflächen in dieser Registerkarte können Artikel als Materialien erfasst oder entfernt werden.
Die Summe Material ergibt sich aus den Werten der einzelnen Materialien.
Zusätzlich kann entschieden werden, ob der Anguss in Wert HSK II berücksichtigt wird.
Die Summe Material o. Ang. berechnet sich anhand folgender Formel: Summe Material * Nettoteilegewicht * Nester / Gesamtgewicht
Die Daten werden im Unterprogramm Material gespeichert.
Arbeitsgang
Über die entsprechenden Schaltflächen können Arbeitsgänge erfasst oder entfernt werden.
Die Summe Arbeitsgang ergibt sich aus den Werten der einzelnen Arbeitsgänge.
Die Daten werden im Unterprogramm Arbeitsgänge gespeichert.
Siehe auch
