FRMV BSAMK
DIESE SEITE BEFINDET SICH AKTUELL IN BEARBEITUNG
| Unterprogramme |
|---|
| Zusatzkosten |
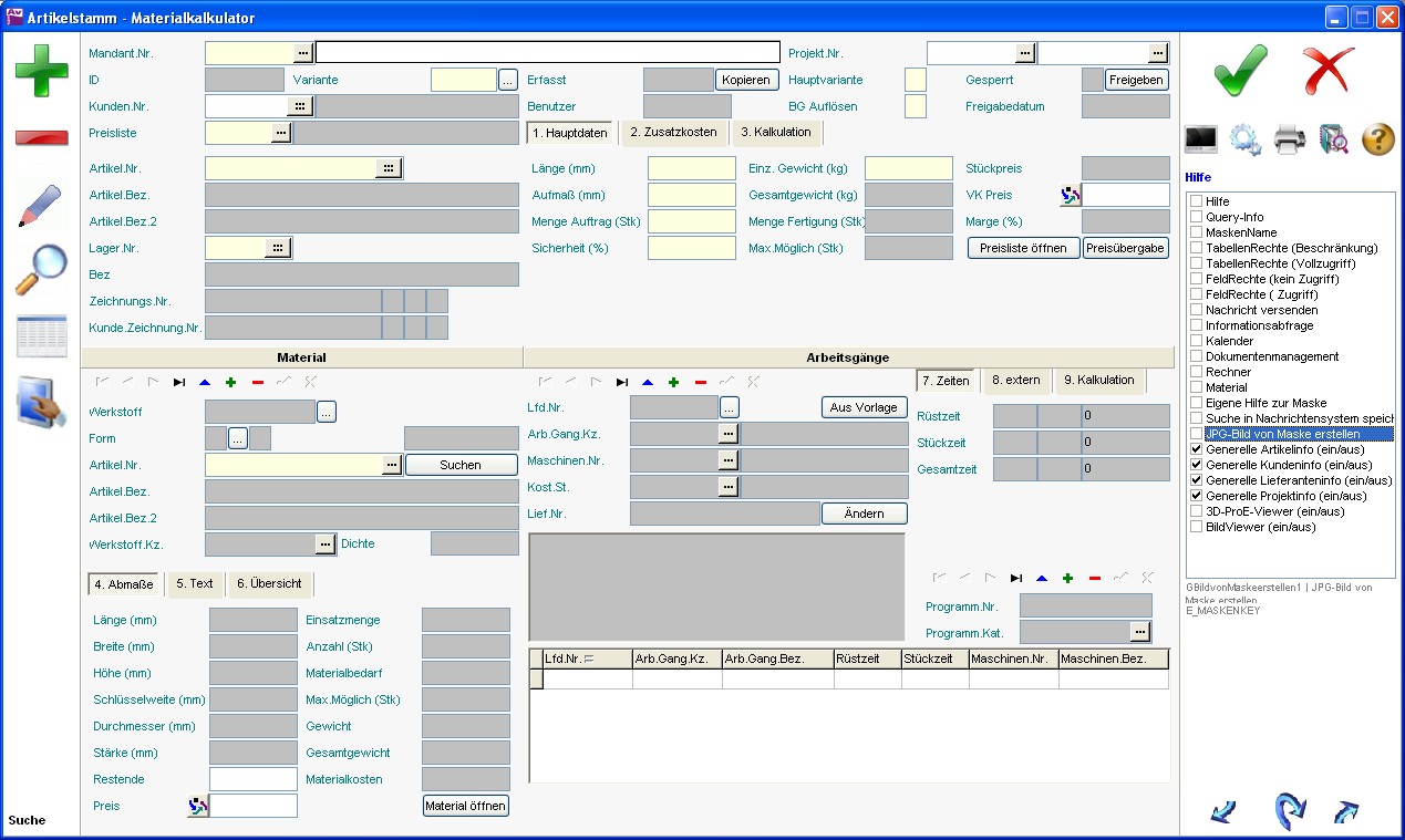
Artikelstamm - Materialkalkulator
Mit dieser Maske besteht die Möglichkeit des vereinfachten Anlegens von Arbeitsstammplänen. Alternativ kann hierfür auch die Arbeitsstammplan Schnellerfassung genutzt werden.
Hauptbereich
Der Vorteil der Anlage von Arbeitsstammplänen über den Materialkalkulator liegt darin, dass die Daten kompakt auf einer Maske hinterlegt werden können, statt wie bei der manuellen Anlage über die Maske Arbeitsstammplänen mit Unterprogrammen zu arbeiten. Die Alternative der Arbeitsstammplan Schnellerfassung unterscheidet sich vom Materialkalkulator durch die Möglichkeit, aus bereits vorhandenen Stücklisten Daten zu übertragen, die dann nicht noch einmal eingetragen werden müssen. Dafür bietet der Materialkalkulator wiederum eine umfangreichere Kalkulationsdatenerfassung. Beide Möglichkeiten haben gemein, dass sie die entsprechenden Datensätze (Arbeitsstammplan, Arbeitsgängen, Material, usw.) nach der Erfassung automatisch entsprechend erzeugt werden.
Viele der Kennzeichen und Funktionsweisen sind bereits für den Arbeitsstammplan bzw. den Arbeitsgängen und dem Material ebeschrieben, weshalb nur Besonderheiten dieser Maske im Folgenden näher erläutert werden.
Im Hauptbereich befinden sich wesentliche Eckdaten, die bei der Erzeugung eines neuen Datensatzes zum Teil bereits vorbelegt werden. Dazu zählt auch die Variante. Dabei wird geprüft, ob für den Artikel bereits ein Arbeitsstammplan vorhanden ist und dementsprechend diese Nummer der Arbeitsstammplanvariante vergeben. So wird berücksichtigt, dass für einen Artikel mehrere unterschiedliche Fertigungsweisen hinterlegt werden können. Dabei ist zu beachten, dass es pro Artikel nur eine Hauptvariante geben kann.
@@@ Text für Kennzeichen: Kunden.Nr.
@@@ Text für Kennzeichen: Preisliste
Des Weiteren werden die Artikel.Nr., die Artikel.Bez. und Artikel.Bez.2 sowie die Zeichnungs.Nr. und die Kunde.Zeichnung.Nr. inklusive der zugehörigen Blattnummer, Position und Revisionsindex automatisch aus dem Artikelstamm übernommen.
Neben dem Erfasst-Datum befindet sich die Schaltfläche Kopieren. Sie bietet die Möglichkeit, die aktuelle Materialkalkulation zu kopieren ausgenommen der Arbeitsgänge und des Materials. Dies stellt eine Arbeitserleichterung dar, da ein weiterer Arbeitsstammplan hinterlegt werden ohne die Kopfdaten abermals eingetragen zu müssen.
Die Freigabe bzw. das Sperren eines Arbeitsstammplans kann auch über den Materialkalkulator über den Button neben dem Gesperrt-Kennzeichen erfolgen. Das Freigabedatum wird dabei entsprechend eingetragen.
Registerkarten oben
1. Hauptdaten
Die 'Hauptdaten' beziehen sich jeweils auf das Werkstück.
@@@ Text für Kennzeichen: Länge (mm) - Länge (Werkstück)
@@@ Text für Kennzeichen: Aufmaß (mm) - Aufmaß (Werkstück)
@@@ Text für Kennzeichen: Menge Auftrag (Stk) - Stückzahl (Werkstück)
@@@ Text für Kennzeichen: Sicherheit (%) - Sicherheit (Werkstück)
@@@ Text für Kennzeichen: Einz. Gewicht (kg) - Gewicht (Werkstück)
@@@ Text für Kennzeichen: Gesamtgewicht (kg) - Gesamtgewicht (Werkstück)
@@@ Text für Kennzeichen: Menge Fertigung (Stk) - Menge (Werkstück)
@@@ Text für Kennzeichen: Max.Möglich (Stk)
@@@ Text für Kennzeichen: Stückpreis
@@@ Text für Kennzeichen: VK Preis(VK_WS) - Verkaufspreis (Werkstück)
@@@ Text für Kennzeichen: Marge (%) - Marge (Werkstück)
@@@ Text für Schaltfläche: Preisliste öffnen
@@@ Text für Schaltfläche: Preisübergabe
2. Zusatzkosten
@@@ Text für Registerkarte: 2. Zusatzkosten
Für das Werkstück können Zusatzkosten entweder über diese Schnellerfassung oder über das separate Unterprogramm (Zusatzkosten) hinterlegt werden. Diese werden anhand einer Lfd.Nr. gekennzeichnet.
3. Kalkulation
@@@ Text für Kennzeichen: Sum.Material - Summe Material
@@@ Text für Kennzeichen: Sum.Arbeitsg. - Summe Arbeitsgänge
@@@ Text für Kennzeichen: Sum.Fremd - Summe Fremdkosten
@@@ Text für Kennzeichen: Sum.Zusatz - Summe Zusatzkosten
@@@ Text für Kennzeichen: Zwischensumme
@@@ Text für Kennzeichen: Zuschlag (%) - Zuschlag in %
@@@ Text für Kennzeichen: Zuschlag
@@@ Text für Kennzeichen: Gesamtkosten
@@@ Text für Kennzeichen: Stückpreis
@@@ Text für Kennzeichen: V&V (%) - Verwaltungs- und Vertriebskosten
@@@ Text für Kennzeichen: Selbstkosten
@@@ Text für Kennzeichen: Gewinn (%)
@@@ Text für Kennzeichen: Gewährleistung (%)
@@@ Text für Kennzeichen: Rohpreis
@@@ Text für Kennzeichen: Risiko (%)
@@@ Text für Kennzeichen: Netto VK Preis - Nettoverkaufspreis
@@@ Text für Kennzeichen: Provision (%)
@@@ Text für Kennzeichen: Verh.Spielraum (%) - Verhandlungsspielraum in %
@@@ Text für Kennzeichen: Skonto (%) - Skonto in %
@@@ Text für Kennzeichen: Ziel VK Preis - Zielverkaufspreis
Registerkarten Material
@@@ Text für Registerkarte: Material
@@@ Text für Kennzeichen: Werkstoff
@@@ Text für Kennzeichen: Form
@@@ Text für Kennzeichen: Artikel.Nr.
@@@ Text für Schaltfläche: Suchen
@@@ Text für Kennzeichen: Werkstoff.Kz.
@@@ Text für Kennzeichen: Dichte
4. Abmaße
@@@ Text für Registerkarte: 4. Abmaße
@@@ Text für Kennzeichen: Länge (mm)
@@@ Text für Kennzeichen: Breite (mm)
@@@ Text für Kennzeichen: Höhe (mm)
@@@ Text für Kennzeichen: Schlüsselweite (mm)
@@@ Text für Kennzeichen: Durchmesser (mm)
@@@ Text für Kennzeichen: Stärke (mm)
@@@ Text für Kennzeichen: Restende
@@@ Text für Kennzeichen: Preis
@@@ Text für Kennzeichen: Einsatzmenge
@@@ Text für Kennzeichen: Anzahl (Stk)
@@@ Text für Kennzeichen: Materialbedarf
@@@ Text für Kennzeichen: Max.Möglich (Stk)
@@@ Text für Kennzeichen: Gewicht
@@@ Text für Kennzeichen: Gesamtgewicht
@@@ Text für Kennzeichen: Materialkosten
@@@ Text für Schaltfläche: Material öffnen
5. Text
@@@ Text für Registerkarte: 5. Text
6. Übersicht
@@@ Text für Registerkarte: 6. Übersicht
Registerkarten Arbeitsgänge
@@@ Text für Registerkarte: Arbeitsgänge
@@@ Text für Kennzeichen: Lfd.Nr.
@@@ Text für Schaltfläche: Aus Vorlage
@@@ Text für Kennzeichen: Arb.Gang.Kz.
@@@ Text für Kennzeichen: Mehr.Masch.Kz.
@@@ Text für Kennzeichen: Maschinen.Nr.
@@@ Text für Kennzeichen: Kost.St.
@@@ Text für Kennzeichen: Lief.Nr.
@@@ Text für Schaltfläche: Ändern
@@@ Text für Textfeld
@@@ Text für Kennzeichen: Programm.Nr.
@@@ Text für Kennzeichen: Programm.Kat.
@@@ Text für Tabelle
7. Zeiten
@@@ Text für Registerkarte: 7. Zeiten
@@@ Text für Kennzeichen: Rüstzeit
@@@ Text für Kennzeichen: Stückzeit
@@@ Text für Kennzeichen: Gesamtzeit
@@@ Text für Kennzeichen: Lohnkostenzuschlag %
@@@ Text für Kennzeichen: Maschinenkostenzuschlag %
8. extern
@@@ Text für Registerkarte: 8. extern
@@@ Text für Kennzeichen: Rüstkosten
@@@ Text für Kennzeichen: Kosten
@@@ Text für Kennzeichen: Zusatzkosten
@@@ Text für Kennzeichen: Mindest. Betrag
@@@ Text für Kennzeichen: Gesamt
9. Kalkulation
@@@ Text für Registerkarte: 9. Kalkulation
@@@ Text für Kennzeichen: Materialkosten
@@@ Text für Kennzeichen: Fremd.Fert.
@@@ Text für Kennzeichen: Sum.Mat.
@@@ Text für Kennzeichen: Sum.Lohn
@@@ Text für Kennzeichen: Sum.Masch.
@@@ Text für Kennzeichen: Gesamt
Siehe auch
